|

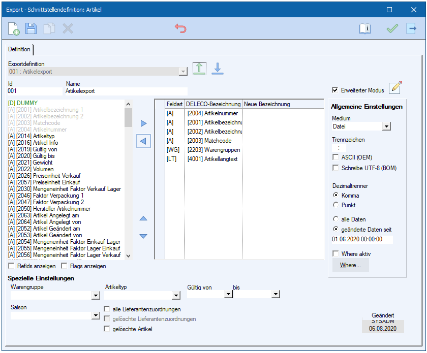
Abb. Exportdefinition
Mit der Schaltfläche "Neu" kann eine Definition angelegt werden.
Einzutragende Felder:
Id
|
Kurztext der Definition
|
Name
|
Name der Definition
|
Wird eine Definition neu angelegt, werden in der linken Auswahlliste alle für den Export möglichen Felder angezeigt. Mit der
Kennzeichnung der Spalten in den eckigen Klammern ist genau zu erkennen, um welche Feldart es sich handelt:
A
|
Artikeldaten
|
KZ
|
Kennzeichen zu Artikeldaten
|
WG
|
Warengruppe
|
VK
|
Verkaufspreise
|
VK-R1/2/3
|
Verkaufs-Rabatt1/2/3
|
EK
|
Einkaufspreise
|
EK-R1/2/3
|
Einkaufs-Rabatt1/2/3
|
LI
|
Lieferanteninformationen
|
LI-A
|
Lieferantenzuordnung
|
KU
|
Kundeninformationen
|
KU-A
|
Kundenzuordnung
|
HST
|
Herstellerinformationen
|
LT
|
Artikelbeschreibung
|
F
|
Firmendaten
|
ADR
|
Adressdaten der Firma
|
FG
|
Firmengruppeninformationen
|
LAND
|
Landinformationen
|
AP-
|
Ansprechpartner-
|
F
|
Firmendaten
|
ADR
|
Adressdaten
|
L
|
Landinformationen
|
S
|
Stückliste
|
SA
|
Stücklistenartikel
|
T
|
Technologievarianten
|
BA
|
Basisvarianten
|
Parameter können ebenfalls exportiert werden. Jedoch sind nur sichtbar geschaltete Parameter möglich.
P-
|
Parameter-
|
RA
|
mit Auswahlmöglichkeiten
|
D
|
mit Datums-Format
|
S
|
mit alphanumerischen Werten
|
F
|
mit dezimalen Werten
|
B
|
mit Wahrheitswerten
|
I
|
mit numerischen Werten
|
R
|
mit Referenz
|
Mit den Pfeilschaltflächen oder mit Doppelklick auf die jeweiligen Listeneinträge können diese rechts in die Zuordnungstabelle geschoben werden.
Alle Felder, welche vom Nutzer in die Tabelle verschoben wurden, werden später beim Export ausgegeben.
Ein Exportfeld kann in einer Definition mehrfach zugeordnet und damit mehrfach exportiert werden.
Zusätzlich können die gewählten Einträge nach oben und unten verschoben werden, wenn die Reihenfolge geändert werden soll.
Es besteht die Möglichkeit, die Bezeichnung der Spaltenüberschriften zu ändern. Dafür wird in die Spalte "Neue Bezeichnung" die gewünschte Bezeichnung eingetragen. Erfolgt dort kein Eintrag, wird die DELECO-Bezeichnung verwendet.
Allgemeine Einstellungen
Einstellung
|
Beschreibung
|
Auswahlbox "Refids anzeigen"
|
Es werden zusätzlich interne Datenbank-Nummern zur Auswahl angeboten.
|
Auswahlbox "Flags anzeigen"
|
Es werden zusätzlich interne Statusinformationen zur Auswahl angeboten.
|
Datenfeld "Trennzeichen"
|
Festlegung des Trennzeichens, welches die einzelnen Werte der CSV-Datei trennt.
|
Auswahlbox "ASCII (OEM)"
|
Bestimmte ANSI-Zeichen werden in ASCII-Zeichen umgewandelt.
|
Auswahlbox "UTF8-BOM"
|
Texte werden mit Umlauten ausgegeben.
|
Optionsschalter
"Komma" / "Punkt"
|
Festlegung, ob das Dezimaltrennzeichen der Datei ein Punkt oder ein Komma ist.
|
Auswahlbox "Where"
Schaltfläche "Where"
|
Der Export kann zusätzlich durch eine Where-Bedingung eingeschränkt werden. Dafür ist an dieser Stelle ein Haken zu setzen und eine Bedingung einzufügen. Die Bedingung sollte nur von SQL-kundigen Nutzern über die Schaltfläche „Where...“erfasst werden.
Spalten aus folgenden Tabellen können dafür benutzt werden:
Firmenexport: f = Firma, a = Adresse
Artikelexport: art = Artikel, vw = vwarengrp
Stücklistenexport: art = Artikel vw = vwarengrp, s = Stklst
|
Optionsschalter
"Alle Daten" / "geänderte Daten seit"
|
Festlegung, ob alle Daten oder ob nur die geänderten Daten, ab dem letzten Export ausgegeben werden sollen.
|
Die speziellen Einstellungen unterscheiden sich nach der Exportart. Für den Firmen-, Artikel- und Stücklistenexport gibt es verschiedene solcher Einschränkungen.
Wenn die Einstellungen für einen speziellen Fall nicht ausreichen, können die Einstellungen erweitert werden
Beim Speichern werden sich alle Werte der Oberfläche gemerkt. Somit ist es später möglich, mit noch nicht zugeordneten Feldern und Einstellungsmöglichkeiten die Definition zu erweitern.
Der Definition können Platzhalter zugeordnet werden. Dabei wird unterschieden zwischen numerischen, alphanumerischen und Datum. Diese DUMMY-Felder werden wie alle anderen Felder der Definition behandelt.
Numerisch
|
;0;
|
Alphanumerisch
|
;;
|
Datum
|
;00.00.0000;
|
|