einfacher Stücklistenexport (.CSV oder .TXT)

Top  Previous  Next

Aufruf:  Technologie à Registerkarte Stückliste à Kontextmenü à Stückliste exportieren

 

Um eine Stückliste auszugegeben, muss zuerst der Basisartikel und die Technologievariante ausgewählt werden, zu welcher die Stückliste exportiert werden soll.

Es wird immer nur eine Ebene exportiert. Bei mehrstufigen Stücklisten muss jede Baugruppe einzeln exportiert werden.

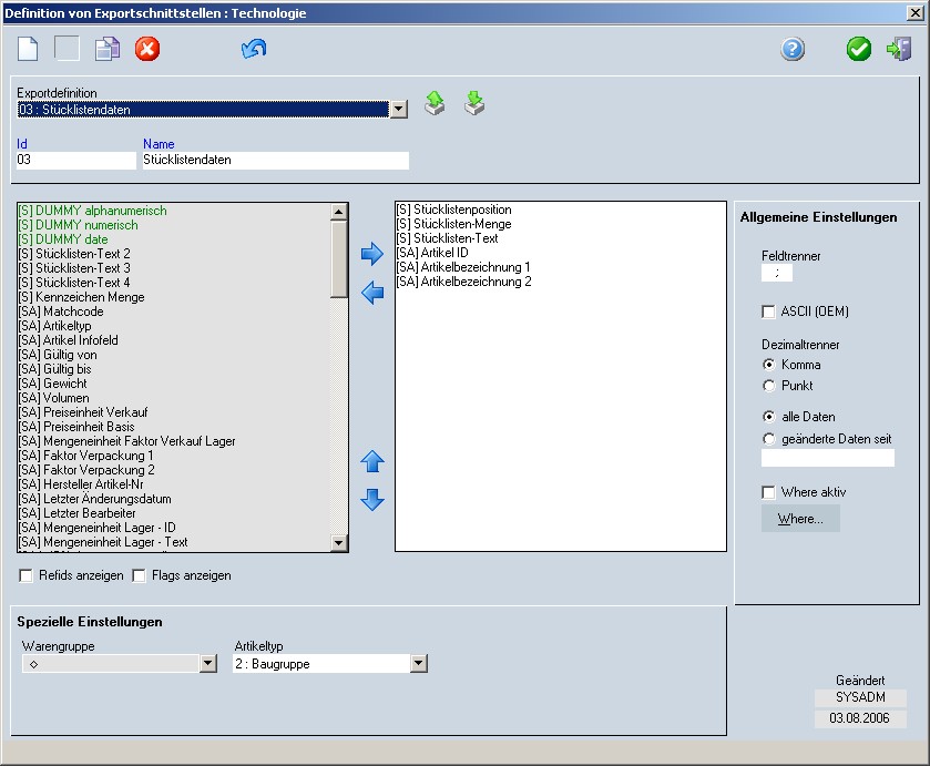
Außerdem muss eine Exportdefinition, in welcher die Zuordnung der Felder getroffen wird, vorhanden sein.

 

Abb. Definition einfacher Stücklistenimport

 

Folgende spezielle Einschränkungen können beim Stücklistenexport getroffen werden:

Einstellung

Beschreibung

Auswahlbox "Warengruppe"

Alle Artikel mit der ausgewählten (Haupt)/Warengruppe werden exportiert.

Eine Einschränkung nach Objektgruppen erfolgt nicht.

Auswahlbox "Artikeltyp"

Alle Artikel mit dem ausgewählten Artikeltyp werden exportiert.

Wurde kein Artikeltyp gewählt, werden alle Artikel ausgegeben, aber keine Objekte.