Vorlagendesigner Tabellenkalkulation

Top  Previous  Next

Modulnavigation: Bereich Module - Modulgruppe Infozentrum - Modul Kostenauswertung - Fenster Auswertungseinstellungen - Bereich Ausgabe - Link Vorlage bearbeiten

 

 

Der Vorlagendesigner ermöglicht die Erstellung von Vorlagen für Tabellenkalkulationen sowie deren Anpassung an individuelle Anforderungen.

 

Hinweis: Zum Öffnen muss im entsprechenden Modul zunächst eine Suche durchgeführt und die Auswertung angezeigt werden. Beim Öffnen wird die gewählte Vorlage geladen.

 

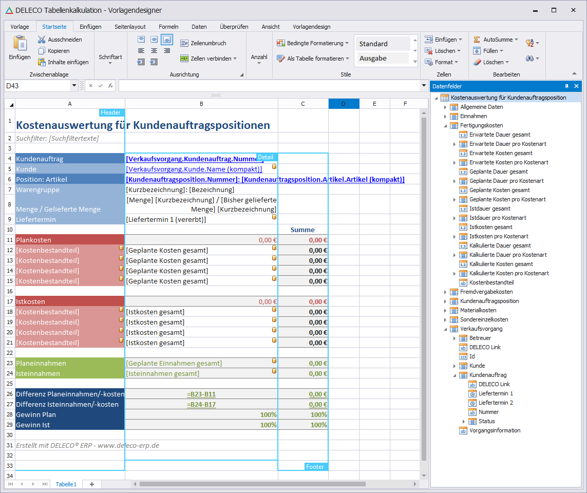
Abb.: Vorlagendesigner für Tabellenkalkulation

 

 

Vorlagenverwaltung

Die Vorlagenverwaltung erfolgt im Menü auf der Registerkarte "Vorlage".

 

Abb.: Menü - Registerkarte "Vorlage"

 

 

Neue Vorlage erstellen

Die Schaltfläche "Neu" öffnet ein Dialogfenster, über das eine neue Vorlage erstellt werden kann. Es muss ein Fachbereich und eine Auswertung gewählt werden. Zusätzlich besteht die Möglichkeit, das Layout einer bestehenden Vorlage zu kopieren. Vom System wird die Vorlage "DELECO Standard" bereitgestellt. Sind bereits andere Vorlagen erstellt worden, erscheinen diese mit im Auswahlfeld und können stattdessen geladen werden. Durch die Wahl einer Vorlage kann der Umfang zusätzlich benötigter Anpassungen reduziert werden, was zur Verminderung des Zeitaufwandes führen kann.
Über die Schaltfläche "Ok" schließt sich das Dialogfenster und die neue Vorlage wird angezeigt.

Mit Betätigung der Schaltfläche "Speichern unter" wird der Speichern-Dialog geöffnet. An dieser Stelle wird die Bezeichnung vergeben. Optional kann zusätzlich eine Beschreibung hinterlegt werden. Jede Vorlage ist mit einer eindeutigen Kennung, die vom System vorgegeben wird, versehen. Die Felder "Fachbereich" und "Auswertungskategorie" sind entsprechend vorbelegt. Der Speichervorgang wird über die Schaltfläche "Ok" abgeschlossen.

 

 

Vorlage öffnen

Eine bestehende Vorlage wird über die Schaltfläche "Öffnen" geladen. Im Dialogfenster "Vorlage öffnen" können bereits gespeicherte Vorlagen ausgewählt und mithilfe der Schaltfläche "Ok" geladen werden.

 

 

Vorlage speichern

Änderungen an einer Vorlage werden über die Schaltflächen "Speichern"  gespeichert.

 

 

Vorlage löschen

Das Löschen einer Vorlage wird über die gleichnamige Schaltfläche vorgenommen. Zur Sicherheit erfolgt eine zusätzliche Abfrage.

Hinweis: Vorlagen können nicht gelöscht werden, wenn sie in einer eigenen Auswertung verwendet werden.

 

 

Vorlage importieren

Es besteht die Möglichkeit, Vorlagen zu importieren. Der Import ist nur für XML-Dateien möglich und wird über die Schaltfläche "Importieren" aufgerufen. Es können bspw. neue Layouts oder Sicherungskopien eingespielt werden.

 

 

Vorlage exportieren

Über die Schaltfläche "Exportieren" können Vorlagenlayouts als XML-Datei aus der Datenbank exportiert werden. So können z.B. Sicherungskopien erstellt oder extern Anpassungen daran vorgenommen werden.

 

 

 


Weiterführende Dokumentation

https://documentation.devexpress.com/WindowsForms/12063/Controls-and-Libraries/Spreadsheet

https://documentation.devexpress.com/WindowsForms/16257/Controls-and-Libraries/Spreadsheet/Mail-Merge/Mail-Merge-Overview