Suchergebnis

Top  Previous  Next

Darstellung der Suchergebnisse

Die Ergebnisse einer Suchanfrage werden in einer Tabelle unterhalb des Filterbereichs angezeigt. Vererbte Werte werden dabei in blauer Schriftfarbe dargestellt.

Per Doppelklick auf ein Suchergebnis wird der entsprechende Datensatz im Modul angezeigt. Per Tastendruck "STRG" + Doppelklick kann der Datensatz in einer eigenen Modulregisterkarte geöffnet werden.

 

Die Spaltenbreite sowie die Zeilenhöhe der Suchergebnisse können angepasst werden, indem der Mauszeiger zwischen zwei Zeilen bzw. Spalten bewegt wird. Dabei wird das entsprechende Symbol zum Vergrößern angezeigt. Die Spaltenbreite kann zudem auch über das Kontextmenü optimiert werden. Dieses wird per Rechtsklick auf den Spaltenkopf aufgerufen.

 

 

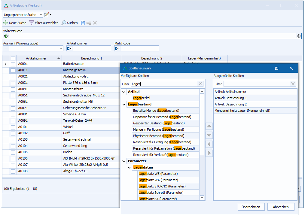
Spaltenauswahl

Die Spaltenauswahl der Suchergebnistabelle kann über das Kontextmenü der Tabelle sowie über das Kontextmenü der Sucheinstellungen individuell angepasst werden. Zudem können Anordnung und Spaltengröße beliebig verändert werden. Diese Änderungen werden automatisch für den angemeldeten Nutzer gespeichert.

 

Abb.: Einfügen von Lagerspalten

 

 

Anzahl der Suchergebnisse

Unterhalb der Tabelle befindet sich die Anzahl der insgesamt gefundenen Ergebnisse sowie die Anzahl der Seiten, auf denen das Ergebnis dargestellt ist.

Können über den Suchdialog mehrere Einträge ausgewählt werden, so wird hinter den gefundenen Ergebnissen die Anzahl der ausgewählten Einträge angezeigt.

 

Der Wechsel zu anderen Seiten erfolgt über die Schaltflächen "Nächste Seite" und "Letzte Seite" bzw. "Vorherige Seite" und "Erste Seite".

 

Über die Auswahlbox "Ergebnisse pro Seite" kann zusätzlich eingestellt werden, wie viele Ergebnisse pro Seite angezeigt werden sollen.

Die Auswahl "Auto" passt die angezeigte Anzahl der Ergebnisse pro Seite dynamisch an die Größe des Fensters "Suche" an.

Die Auswahl "Alle" liefert alle Ergebnisse auf einer Seite. Wenn dabei mehr als 1000 Ergebnisse gefunden werden, erfolgt eine Abfrage, ob wirklich alle Ergebnisse angezeigt werden sollen.

 

Die gewählte Einstellung wird automatisch gespeichert.

 

 

Export der Suchergebnisse

Weiterhin kann das Suchergebnis der aktuell angezeigten Seite der Ergebnistabelle über das Kontextmenü der Tabelle exportiert werden.

 

 

Mehrfachauswahl der Suchergebnisse

Weitere Informationen befinden sich im Kapitel Filter mit Mehrfachauswahl.

 

 


Verwandte Themen

Grundlagen - Tabellenbearbeitung

Vererbungsprinzip