Anlegen einer Definition

Top  Previous  Next

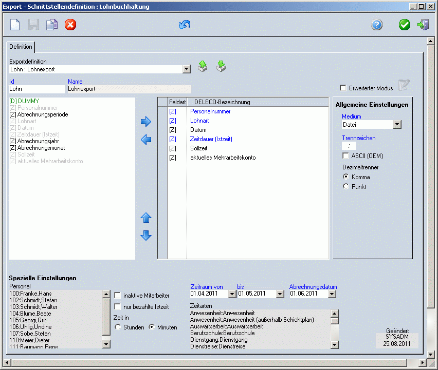
Abb. Exportschnittstelle

 

Wird eine neue Definition angelegt, werden in der linken Liste alle für den Export relevanten Felder sichtbar. Durch die Kennzeichnung der Spalten in den eckigen Klammern ist zu erkennen, um welche Feldart es sich handelt:

 

D

Dummy-Feld

Z

Daten der Zeiterfassung

 

Mit den Pfeilschaltflächen oder mit Doppelklick auf die jeweiligen Listeneinträge können diese in die rechte Listbox geschoben werden. Alle Felder, welche vom Nutzer in die rechte Liste verschoben wurden, sind dem Export zugeordnet und werden ausgegeben. Um die Reihenfolge zu ändern, können die gewählten Einträge nach oben und unten verschoben werden.

 

Sind die Felder blau dargestellt, handelt es sich um Pflichtfelder, welche zugeordnet werden müssen.

 

Das Dummy-Feld kann sich einmal oder mehrfach in der Definition befinden. An dieser Stelle steht in der Datei eine leere Spalte. Wurde als Trennzeichen ein Semikolon verwendet, stehen zwei Semikolons hintereinander. Das Dummy-Feld wird wie alle anderen Felder der Definition behandelt.

 

Beim Speichern werden sich alle Werte der Oberfläche gemerkt. Somit ist es später möglich, mit noch nicht zugeordneten Feldern und Einstellungsmöglichkeiten die Definition zu erweitern.

 

Die Felder, welche exportiert werden können, sind im Kapitel Anlagen - Datenblätter Import/Export - Lohn näher beschrieben. Die Auswahl der Felder wird je nach entsprechendem Lohn-Programm in der Definition zusammengestellt.

 

Allgemeine Einstellungen:

 

Datenfeld Feldtrenner

Festlegung des Trennzeichens, welches die einzelnen Werte der CSV-Datei trennt

Auswahl ASCII (OEM)

Bestimmte ANSI-Zeichen werden in ASCII-Zeichen umgewandelt.

Option Dezimaltrenner

Festlegung, ob das Dezimaltrennzeichen der Datei ein Punkt oder ein Komma ist.

 

 

Spezielle Einstellungen

 

Es muss festgelegt werden über welchem Zeitraum sich der Export erstrecken soll. Wird kein Zeitraum ausgewählt, wird automatisch der letzte Monat vorgeblendet. Das Abrechnungsdatum kann frei gewählt werden.

 

Weiterhin müssen die Mitarbeiter gewählt werden, für welche Daten exportiert werden sollen. Dafür sind die Mitarbeiter in der Auswahlliste zu markieren. Erfolgt keine Auswahl, werden die Daten aller aktiven Mitarbeiter im angegebenen Zeitraum exportiert.

 

Inaktive Mitarbeiter

Mit dem Auswahlfeld "inaktive Mitarbeiter" können auch die Mitarbeiter angezeigt werden, welche nicht mehr im Unternehmen tätig sind. Ist diese Einstellung gesetzt und wurde keine Mitarbeiterauswahl getroffen, werden die Daten aller aktiven und inaktiven Mitarbeiter im angegebenen Zeitraum exportiert.

 

Bezahlte Istzeit

Wurde das Auswahlfeld "nur bezahlte Istzeit" aktiviert, so wird der Export der Zeiten auf die Sollzeit bzw. Regelzeit begrenzt. Darüber hinaus wird kein Export der Istzeiten erfolgen.

 

Zeitarten

Es werden nur Zeitarten angezeigt, für welche in den Einstellungen der Zeiterfassung eine Lohnart angegeben wurde.