Warengruppen

Top  Previous  Next

Aufruf: Modulnavigation - Bereich Einstellungen - Modulgruppe System - Modul Systemvorgaben - Gruppe Artikel - Warengruppen

Aufruf: Modulgruppe Stammdaten - Modul Artikel - Menüband - Registerkarte Gehe Zu - Gruppe Systemvorgaben - Schaltfläche Warengruppen

 

 

Allgemeines

Warengruppen dienen der Zusammenfassung einzelner Artikel anhand eines oder mehrerer gleicher Merkmale bzw. Eigenschaften. Dabei kann eine Hauptwarengruppe in mehrere Warengruppen untergliedert werden. Mindestens eine Hauptwarengruppe und eine zugehörige Warengruppe müssen vorhanden sein.

 

Zunächst müssten Hauptwarengruppen definiert werden. Dies erfolgt im Bereich Einstellungen - Modul Systemvorgaben - Bereich Artikel - Hauptwarengruppen.

 

Anschließend werden die Warengruppen erstellt und den jeweiligen Hauptwarengruppen zugeordnet.

 

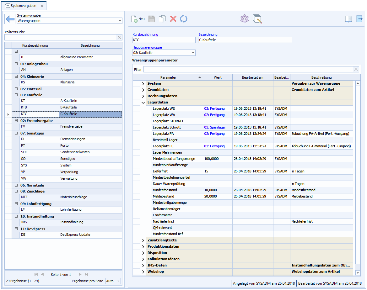
Abb.: Verwaltung von Warengruppen

 

 

Feld

Pflicht

Beschreibung

Kurzbezeichnung

Ja

Als Kurzbezeichnung kann ein Kürzel angegeben werden. Diese muss eindeutig sein.

 

Bezeichnung

Ja

Die Bezeichnung und Kurzbezeichnung wird für die Darstellung der Warengruppe in den DELECO Modulen verwendet. Beispielsweise bei der Auswahl der Gruppe nach dem Neuanlegen eines Artikels.

 

Hauptwarengruppe

Ja

Hier wird die zugehörige Hauptwarengruppe zugeordnet.

 

 

 

Warengruppenparameter

Über die Tabelle "Warengruppenparameter" können der Warengruppe Parameter (wie Steuersatz, Lagerplätze, Mindestmengen und andere) zugeordnet werden.

Die in der Warengruppe festgelegten Parameter werden bei Zuordnung eines Artikels zu dieser Warengruppe an den Artikel weitergegeben ("vererbt“) und müssen nicht einzeln erfasst werden, können aber artikelspezifisch überschrieben werden.

 

Hinweis: Es werden alle Parametergruppen angezeigt, aber nicht alle sind in der obersten Ebene belegt.

 

 

Parametersichtbarkeit

Aufruf: Symbolleiste - Schaltfläche Parametersichtbarkeit öffnen

 

Neben den vorgegebenen Parametern kann der Anwender eigene Parameter festlegen, die dann den gleichen Prinzipien unterliegen wie die vom System vorgegebenen. Vor Neuanlage als Parameter muss über Merkmalsdefinition der gewünschte Parameter definiert sein.

 

Danach kann der definierte Parameter bei Festlegung von Warengruppen als Zusatzparameter zugeordnet werden. Dazu ist im Dialog Merkmalszuordnung zunächst ein mögliches Zusatzmerkmal auf der linken Seite auszuwählen und danach sind die Felder der rechten Seite zu erfassen.

 

Mehrfachänderung

Warengruppenparameter können per Mehrfachänderung angepasst werden. Über die Schaltfläche "Mehrfachänderung" in der Symbolleiste kann dazu die Aktion "Warengruppenparameter ändern" aufgerufen werden.

 

Warengruppenparameter ändern

Diese Aktion ändert für die ausgewählten Warengruppen den Wert des gewählten Warengruppenparameters.

 

Feld

Pflicht

Beschreibung

Warengruppenparameter

Ja

Auswahl des zu ändernden Warengruppenparameters

Neuer Wert


Auswahl des Wertes, der für den Warengruppenparameter eingetragen werden soll.

 

 

 

Vorlageartikel für Warengruppen

Einer Warengruppen können Vorlageartikel zugeordnet werden. Die Erstellung des Artikels und die Verwendung sind im Kapitel "Vorlageartikel" beschrieben.

 

 

 


Verwandte Themen

Parameter und Vererbung

Grundlagen - Mehrfachänderung