Variante

Top  Previous  Next

Hier erfolgt die Erfassung, Bearbeitung und Verwaltung von Stücklisten zu Baugruppen und Erzeugnissen.

 

Achtung: Im folgenden Text wird zur besseren Lesbarkeit immer der Begriff Technologievariante oder auch nur Technologie verwendet. Die Ausführungen gelten dann in gleicher Weise auch für Technologiealternativen.

 

 

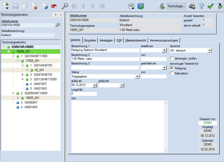
Abb.: Technologievarianten verwalten

 

 

Es können alle technologiespezifischen, artikelunabhängigen Daten (Versionsnummern, Angaben zu Verantwortlichkeiten, ...), die Stücklistenpositionen und die Arbeitsplanpositionen erfasst und verwaltet werden. Zu jedem Artikel können beliebig viele Stücklistenvarianten und Arbeitsplanalternativen angelegt werden.

 

Nachfolgend wird zur Unterscheidung von Technologievarianten und Technologiealternativen festgelegt, dass Technologievarianten nicht gleichzeitig gültig sein können (sich also durch das Gültigkeitsdatum abgrenzen lassen), während Technologiealternativen parallel gültig sein können.

 

Jede Technologievariante/-alternative beinhaltet eine eigene, vollständige Technologie (Stückliste und Arbeitsplan).

 

Voraussetzung für die Erstellung einer Technologie ist die Erfassung des "Technologiekopf"-Artikels im Artikelstamm.

 

Es können auch für Vorlageartikel Technologien erfasst werden (siehe Vorlageartikel).

 

Um eine neue Technologievariante anzulegen bzw. eine vorhandene anzuzeigen, muss der "Technologiekopf“-Artikel gesucht werden. Es kann in die Eingabefelder des Artikels (Art-Nr. und Bez1.) der Artikel (auch Teile der Bezeichnung) eingetragen werden. Die Felder müssen mit der Tabulatortaste oder der Enter-Taste verlassen werden.

 

Sind die Daten nicht bekannt, wird über die Schaltfläche "Auswahl" der Artikelsuchdialog gestartet, in welchem weitere Kriterien zum Finden des Artikels eingetragen werden können.

 

Die Auswahl einer vorhandenen Technologievariante/-alternative zum vorher ausgewählten Artikel erfolgt durch Eingabe der Variantenbezeichnung im entsprechenden Eingabefeld oder durch Aufruf des Suchdialogs für Technologievariante über diese Schaltfläche.

 

Beim Vorhandensein mehrerer Technologievarianten für einen Artikel können die Pfeiltasten zum Blättern innerhalb der Technologievarianten benutzt werden. In diesem Fall werden auch die Anzahl der zum ausgewählten Artikel bereits erfassten Technologievarianten und die Zahl der aktuell gültigen angezeigt.

 

Wurde zu einer Technologievariante / -alternative bereits eine Stückliste erfasst, dann werden die Stücklistenpositionen als Baumstruktur im linken andockbaren Fenster dargestellt.

 

Mithilfe der Baumstruktur kann die Anzeige der Technologievarianten / -alternativen gesteuert werden. Nach dem Suchen eines Artikels bzw. einer Technologie wird diese Struktur gefüllt und die erste Ebene der zugehörigen Stückliste wird angezeigt. Sollen untergeordnete Baugruppen angezeigt werden, muss auf die entsprechende Stücklistenposition geklickt werden. Dabei wird, wenn vorhanden, die bevorzugte Technologie des Artikels geladen und die nächste Ebene im Baum geöffnet.

 

In der Baumstruktur werden Technologien von Artikeln durch eine graubraune Hintergrundfarbe unterschieden. Außerdem erhalten die Artikel bzw. Technologievarianten / -alternativen einen farbigen Punkt:

grün = gültige, freigegebene Technologie

gelb = gültige Technologie, welche in Arbeit ist

grau = ungültige oder gesperrte Technologie

rot = fehlende Technologie bei einem Fertigungsteil

blau = Kaufteil

Über das Menü kann optional neben der Artikel-ID auch die Artikel-Bezeichnung bzw. zusätzlich zur Technologie-ID die Technologie-Bezeichnung dargestellt werden.

Weiterhin können auch "nur gültige Technologien" angezeigt werden.

 


Verwandte Themen

Erfassen von Technologievarianten