Wiedervorlagen erstellen und bearbeiten

Top  Previous  Next

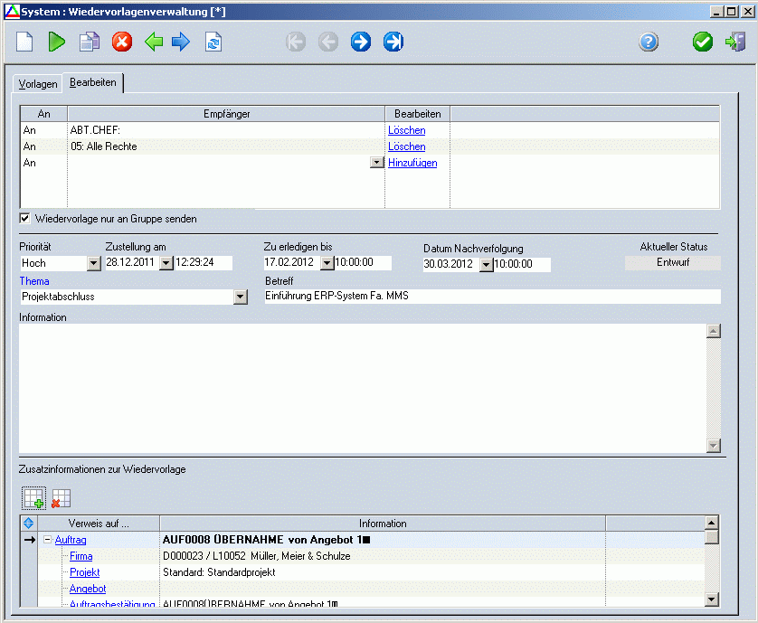
Empfängertabelle

Über den Verweis "Hinzufügen", die Taste F4 oder einfach durch Schreiben des Nutzerlogins, können die Empänger in die Tabelle eingetragen werden. Unterhalb dieser Tabelle befindet sich das Auswahlfeld "Wiedervorlage nur an Gruppe senden". Ist dieses Auswahlfeld aktiv, so wird nur eine Wiedervorlage an alle Gruppenmitglieder gesendet. Wird diese von einem Mitglied gelöscht, ist sie auch für alle anderen Empfänger nicht mehr sichtbar. Das Gleiche gilt auch für das Setzen des Status "Gelesen" bzw. "Ungelesen". Ist das Feld inaktiv und wurde als Empfänger eine Gruppe gewählt, so erhält jeder Nutzer der Gruppe einen eigene Wiedervorlage.

 

Abb. Bearbeitung einer Wiedervorlage

 

 

 

Einzutragende notwendige Felder (Pflichtfelder):

Empfänger

In der Empfängertabelle können alle Empfänger und Empfängergruppen ausgewählt werden.

Thema

Suchbegriff (analog Matchcode), um später die auszuwählenden Wiedervorlagen einzuschränken beziehungsweise in Gruppen einzuteilen. Das Feld "Thema" ist ein selbstlernendes Feld.

 

Einzutragende mögliche Felder (optional):

Priorität

Folgende Prioritäten können gewählt werden: "Niedrig", "Mittel" oder "Hoch"

Zustellung am

Beinhaltet das Zustellungsdatum der Wiedervorlage sowie die Uhrzeit der Zustellung. Wird dieses Feld leer gelassen, so werden beim Versenden der Wiedervorlage automatisch das aktuelle Datum und die Uhrzeit eingetragen.

Zu erledigen bis

Dieses Datum wird vom Absender der Wiedervorlage gesetzt und kann vom Empfänger nicht mehr geändert werden. Wurde dieses Datum überschritten, wird diese Wiedervorlage in der Vorlagenübersicht rot hervorgehoben.

Zur Nachverfolgung kennzeichnen

Wurde dieses Auswahlfeld aktiviert, wird die Wiedervorlage in der Vorlagenübersicht mit einem roten Ampelkennzeichen markiert.

Betreff

Kurzbeschreibung der Wiedervorlage.

Information

Ausführlicher Inhalt der Wiedervorlage.

 

 

Zusatzinformationen zur Wiedervorlage (Anhänge/ Verweise)

In dieser Tabelle können der Wiedervorlage Dateien, Dateiverweise, Ordnerverweise oder Verweise auf Vorgänge angehangen werden. Folgende Punkte können im Kontextmenü beim Hinzufügen eines Tabelleneintrages gewählt werden:

 

Datei anhängen: Die gewählte Datei wird an die Wiedervorlage angehangen und vollständig in der Datenbank gespeichert.

Link auf Datei: Es wird nur der Verweis auf eine Datei gespeichert. In diesem Fall muss der Empfänger Zugang zum Verzeichnis der Datei haben.

Link auf Ordner: Es wird auf einen Ordner verwiesen. Auch hier muss der Empfänger Zugang zum Verzeichnis haben.

Link auf Vorgang - es sind folgende Verweise möglich:

oFirma

oProjekt

oArtikel

oTechnologie

oObjekt

oVerkaufsvorgang

oAngebot

oAuftragsbestätigung

oLieferschein

oRechnungsausgang

oReklamation

oLieferanfrage

oBestellung

oBeistellversand

oWareneingang

oRechnungseingang

oFertigungsauftrag

oArbeitsauftrag

oWartungsauftrag

oSerienbriefe/-E-Mail

 

 

Weitere Funktionen

Über die Schaltfläche "Senden" in der Toolbar  kann die erstellte Wiedervorlage versendet oder als Entwurf gespeichert werden. Für empfangene Wiedervorlagen stehen die Funktionen "Antworten"  und "Weiterleiten" zur Verfügung. Enthält die geöffnete Wiedervorlage zu einer Firma oder einem Anpsrechpartner, so kann über die Schaltfläche "Telefonieren" die DELECO-Telefonie gestartet und die Firma bzw. der Ansprechpartner angerufen werden.