Firmengruppen

Top  Previous  Next

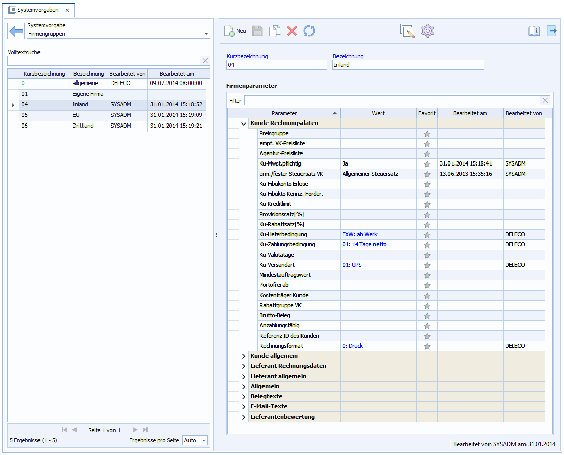
Aufruf: Modulgruppe Einstellungen - Modul Systemvorgaben - Bereich Firma - Firmengruppen

 

 

Benötigtes Recht: "31: Firma: Verwaltung von Firmengruppen"

 

 

In der Systemvorgabe "Firmengruppen" werden die im System verwendeten Firmengruppen verwaltet. DELECO stellt standardmäßig vier Firmengruppen bereit.

 

Zwei Firmengruppen müssen mindestens im System vorhanden sein: eine für die eigene Firma ("01: Eigene Firma") und eine für Fremdfirmen. Die eigene Firma repräsentiert den Nutzer des Systems. Firmendaten dieser Firma werden zur Gestaltung von Ausgabeformularen, in Überschriften u.ä. verwendet.

 

In einer Firmengruppe werden Firmen mit überwiegend gleichen Rahmenbedingungen (z.B. Lieferbedingung, Zahlungsbedingung, Versandart,....) zusammengefasst. Die für die Firmengruppe festgelegten Parameter werden bei Zuordnung einer Firma an diese weitergegeben ("vererbt") und müssen nicht neu erfasst, können jedoch im Einzelfall jederzeit geändert werden.

 

Abb.: Systemvorgabe "Firmengruppen"

 

 

Eine neue Firmengruppe wird über die Schaltfläche "Neu" angelegt.

 

Feld

Beschreibung

Kurzbezeichnung

Kurzbezeichnung zur eindeutigen Identifizierung der Firmengruppe

 

Bezeichnung

Vollständige Bezeichnung der Firmengruppe

 

 

 

Firmengruppenparameter

Es besteht die Möglichkeit, Parameter zu definieren, welche ausschließlich für eine bestimmte Firmengruppe gültig sind. Dazu ist die gewünschte Firmengruppe auszuwählen und der Dialog "System: Parameterzuordnung - Firmengruppe" über die Symbolleiste Schaltfläche "Parametersichtbarkeit öffnen"aufzurufen. In diesem Dialog können neue Parametergruppen oder Parameter angelegt werden.

Um einen Parameter oder eine Parametergruppe ausschließlich für eine bestimmte Firmengruppe zu verwenden, müssen für diese folgende Einstellungen in der Tabelle festgelegt werden:

das Kennzeichen "Anzeigen im ERP" ist inaktiv und

der Wert in der Spalte "abweichende Sichtbarkeit für diese Firmengruppe" ist "sichtbar".

 

Weitere Informationen zum Anlegen von Parametergruppen und Parametern befinden sich im Kapitel "Parametersichtbarkeit".

 

 

Mehrfachänderung

Firmengruppenparameter können per Mehrfachänderung angepasst werden. Über die Schaltfläche "Mehrfachänderung" in der Menüleiste kann dazu die Aktion "Firmengruppenparameter ändern" aufgerufen werden.

 

Firmengruppenparameter ändern

Diese Aktion ändert für die ausgewählten Firmengruppen den Wert des gewählten Firmengruppenparameters.

 

Feld

Pflicht

Beschreibung

Firmengruppenparameter

Ja

Auswahl des zu ändernden Firmengruppenparameters

Neuer Wert


Auswahl des Wertes, der für den Firmengruppenparameter eingetragen werden soll.

 

 

 


Verwandte Themen

Firma - Kontaktdaten

Parameter und Vererbung

Grundlagen - Mehrfachänderung