|
Modulnavigation: Bereich Module - Modulgruppe Inventur - Modul Inventur
Benötigte Funktionalität: Neue Bestandsführung
Benötigte Lizenz "4: Lager"
Benötigtes Recht: "193: Lager: Inventur" (mindestens Leserecht)
Allgemeines
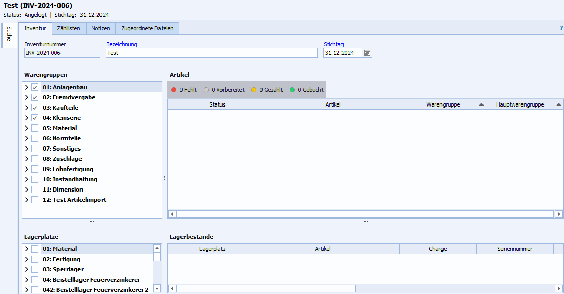
Das Anlegen und Bearbeiten von Inventuren erfolgt im Modul "Inventur".

Abb.: Übersicht über das Modul "Inventur"
Titelbereich
Der Titelbereich des Moduls beinhaltet die Nummer und die Bezeichnung der Inventur, deren Status und Stichtag.
Menüband
Über das Menüband werden folgende Funktionen zum Modul aufgerufen:
Gruppe
|
Symbol
|
Bedeutung
|
Beschreibung
|
Start
|
Bearbeiten
|

|
Neu
•Inventur
•Zählliste |
Es können neue Inventuren angelegt werden.
In bestehenden Inventuren können neue Zähllisten angelegt werden.
|

|
Löschen
•Inventur
•Zählliste |
Die ausgewählte Inventur bzw. Zählliste kann gelöscht werden.
|
Aktionen
|
Inventur
|

|
Inventurstatus ändern
|
Der Inventurstatus bzw. Zähllistenstatus wird während der Abarbeitung der Inventur über diese Schaltflächen geändert.
Der allgemeine Ablauf zur Durchführung der Inventur ist im Kapitel "Leitfaden zur Durchführung der Inventur" beschrieben.
|
Zählliste
|

|
Zähllistenstatus ändern
|

|
Zählliste drucken
|
Wurden die Zähllisten zusammengestellt, können Sie über diese Schaltfläche gedruckt werden.
|

|
Zählliste buchen
|
Wurde die Zählung abgeschlossen und geprüft, werden die Ergebnisse über diese Schaltfläche gebucht
Mit dem Buchen der Zählliste werden die Inventurdifferenzen gebucht!
Die Buchung der Zählliste kann nicht zurückgenommen werden.
|

|
Mehrfachänderung Zählliste
|
Über die Mehrfachänderung können mehrere Zähllisten einer Inventur auf einmal bearbeitet werden.
Folgende Funktionen stehen dabei zur Verfügung:
•Verantwortlichen ändern
•Zählliste buchen
•Zähllistenstatus ändern
Allgemeine Hinweise zur Nutzung der Mehrfachänderungen finden Sie im Kapitel "Mehrfachänderung".
|
Bewertung
|

|
Inventurbewertung anlegen
|
Wurde die Inventur abgeschlossen, können die Ergebnisse bewertet werden. Es erfolgt der Wechsel in das Modul "Inventurbewertung".
|
Gehe zu
|
Aufnahme
|

|
Inventuraufnahme
|
Wechsel in das Modul "Inventuraufnahme". Die markierte Zählliste wird übergeben und geladen.
|
Bewertung
|

|
Inventurbewertung
|
Es können konkrete Inventurbewertungen der aktuell geladenen Inventur geöffnet werden.
|
Einstellungen
|

|
Modulkonfiguration
|
Modulkonfiguration für den Bereich "Inventur" wird geöffnet.
|
Auswertungen
|
Auswertungen
|

|
Differenzliste
|
Öffnet das Modul "Inventur: Auswertungen" mit der jeweiligen Auswertung für die ausgewählte Inventur.
|
Verwandte Themen
Inventur anlegen und bearbeiten
Zähllisten
Inventuraufnahme
Auswertungen
Abwertungsregeln
Modulkonfiguration
|