|
Modulnavigation: Bereich Module - Modulgruppe Stammdaten - Modul Firma
Allgemeines
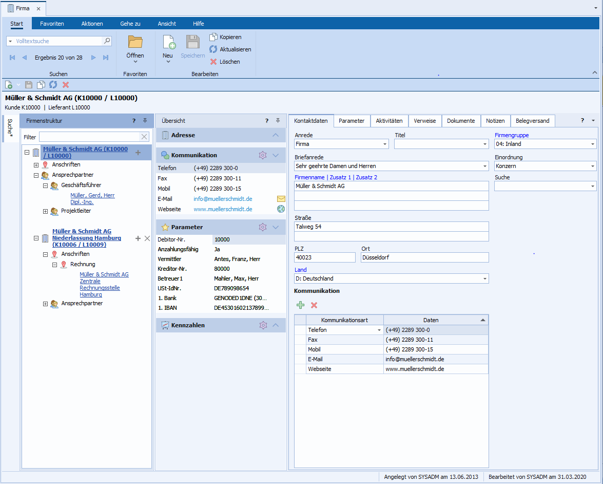
Im Modul "Firma" werden die Daten von Geschäftspartnern erfasst und verwaltet. Dies betrifft Unternehmen sowie deren Ansprechpartner und abweichende Anschriften, bspw. für Lieferungen oder Rechnungen.

Abb.: Modul "Firma"
Wird das Modul "Firma" geöffnet, so ist standardmäßig das Fenster "Übersicht" aktiv. Dieses dient dem schnellen Überblick über die wichtigsten Daten sowie dem einfachen Zugriff auf Kontakt- und Kommunikationsdaten des Geschäftspartners, beispielsweise um mit diesem telefonisch oder schriftlich per Brief Kontakt aufzunehmen.
Die Kontakte werden durch folgende Symbole gekennzeichnet:
Symbol
|
Bedeutung
|

|
Firma
|

|
Ansprechpartner
|

|
Anschrift
|
Zudem können Firmenstrukturen, beispielsweise für Konzerne, abgebildet werden.
Das Fenster "Aktivitäten" ermöglicht Ihnen einen Überblick über die zur Firma gehörenden Aktivitäten. Es können Wiedervorlagen zur eigenen Firma angelegt werden.
Titelbereich
Der Titelbereich des Moduls beinhaltet den Namen und - falls der Kontakt inaktiv ist - einen entsprechenden Hinweis bzgl. des Status. Weiterhin wird bei einer Firma die Kunden- und oder Lieferantennummer sowie der Kunden- und Lieferantenstatus angezeigt. Bei Ansprechpartnern und Anschriften werden Name und Adresse des zugehörigen Firma als Link angezeigt.
Menüband
Über das Menüband werden folgende Funktionen zum Modul aufgerufen:
Gruppe
|
Symbol
|
Bedeutung
|
Beschreibung
|
Aktionen
|
Firma
|

|
Inaktiv/ Aktiv setzen
|
Der Kontakt (Firma, Ansprechpartner oder Anschrift) wird inaktiv bzw. aktiv gesetzt. Inaktive Kontakte werden standardmäßig nicht über die Suche gefunden.
|

|
Kundenstatus ändern
|
Über das Menü der Schaltfläche wird der Kundenstatus der Firma verwaltet.
|

|
Lieferantenstatus ändern
|
Über das Menü der Schaltfläche wird der Lieferantenstatus der Firma verwaltet.
|

|
Dubletten anzeigen
|
Öffnet den Dialog zur Dublettenprüfung.
|

|
Kontaktdaten aus Firma übernehmen
|
Auswahl welche Daten aus der Firma übernommen werden sollen:
•Adressdaten
•Kommunikationsdaten
|

|
Mehrfachänderung
|
Öffnet den Dialog zur Mehrfachänderung.
|
Verkauf
|

|
Vorgang anlegen
|
Öffnet das Modul "Verkauf" und legt einen neuen Vorgang zur aktuell geladenen Firma an.
|

|
Auftrag anlegen
|
Öffnet das Modul "Verkauf" und legt einen neuen Kundenauftrag zur aktuell geladenen Firma an.
|
Zahlungsverkehr
|

|
IBAN ermitteln
|
Führt die IBAN-Ermittlung durch.
|

|
Ausländische USt-Id prüfen
|
Führt die Validierung der Umsatzsteueridentnummer aus.
Hinweis: Diese Prüfung gilt nur für Nicht-EU-Länder, da alle inländischen und EU-USt-IdNr. bereits einer Eingabeprüfung unterliegen.
|

|
Bankdaten der aktuellen Firma prüfen
|
Führt die Prüfung der Bankdaten für die aktuell geladene Firma aus.
|

|
Bankdaten aller Firmen prüfen
|
Führt die Prüfung der Bankdaten aller Firmen aus.
|
Gehe zu
|
Infozentrum
|

|
Firmeninformation
|
Lädt die Firma im Modul "Firmeninformation".
|
Projekt
|

|
Projekt
|
Öffnet das Modul "Projekt".
|
Auswertungen
|
Stammdaten
|

|
Stammdatenblatt erstellen
|
Öffnet die Auswertung "Stammdatenblatt" zur zugehörigen Firma.
|
Einkauf
|
Bestellliste
|
Öffnet die Auswertung "Bestellliste" für die aktuell geladene Firma.
|
Modulübergreifende Fenster und Registerkarten
Es stehen folgende modulübergreifende Fenster und Registerkarten zur Verfügung:
Registerkarte / Fenster
|
Beschreibung
|
Aktivitäten
|
In der Aktivitätenliste werden alle Aktivitäten zur Firma angezeigt. Geht ein Anruf ein, werden sofort die letzten Aktionen, wie z. B. Rücksprachen oder E-Mails, angezeigt.
|
Zugeordnete Dateien
|
Auf dieser Registerkarte können Sie einer Firma, einem Ansprechpartner oder einer Anschrift Dokumente, Bilder und Ordner zuordnen.
|
Verweise
|
Es ist möglich, getrennt für Firmen, Ansprechpartner und Anschriften, Vorgänge wie z. B. Bestellungen, Angebote oder Aufträge zuzuordnen.
Dabei werden neben der Vorgangs- sowie der Belegnummer zusätzliche Informationen, wie die zum Vorgang gehörende Firma oder das zugehörige Projekt, angezeigt. Die Vorgänge sowie die Zusatzinformationen können über einen Verweis aufgerufen werden.
|
Notizen
|
Hier werden zusätzliche Informationen zum Kontakt erfasst.
|
Parameter
|
Hier können weitere spezifische Firmendaten in Form von Parametern gepflegt werden.
|
Belegversand
|
Hier können verschieden Anschriften für unterschiedliche Verkaufsdokumente hinterlegt werden. Außerdem können E-Mail-Empfänger für Rechnungen hinterlegt werden.
|
Verwandte Themen
Anlegen und Bearbeiten von Firmen, Ansprechpartnern und Anschriften
Suchen von Firmen, Ansprechpartnern und Anschriften
Eigene Firma
|